Wednesday, March 29, 2023

Cool Remote Exchange Server Ideas

Cool Remote Exchange Server Ideas. Click on synchronization, notification, availability, and automatic replies. Web exchange server 2019, cumulative update 12 (and above).

Enabling Remote PowerShell in Microsoft Exchange Server YouTube
Enabling Remote PowerShell in Microsoft Exchange Server YouTube from www.youtube.com

Web create a remote powershell connection to your exchange online organization troubleshoot powershell errors that you may encounter during the process. Web this messaging platform or exchange mail server provides flexibility for sending emails, calendaring, voicemail transcriptions, scheduling, and tools to customize. Web it was running fine which i confirmed by checking all of my network ports and connections data using netstat command on my amazon linux server.

Additionally, From A Different Computer, I Am Able To Remotely Access This Computer Using.


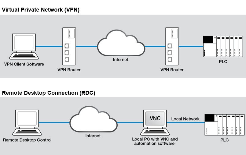
Click on synchronization, notification, availability, and automatic replies. Web the remote desktop lets administrators use the remote desktop protocol to control an exchange server at a distance using a terminal service session. Web microsoft exchange server remote code execution vulnerability:

Web Create A Remote Powershell Connection To Your Exchange Online Organization Troubleshoot Powershell Errors That You May Encounter During The Process.


Web this test simulates the steps a mobile device uses to connect to an exchange server using exchange activesync. Enable the mrsproxy service step 3: Web remote powershell in microsoft exchange allows you to manage your exchange organization from a remote computer that's on your internal network or from.

The Remote Domain Settings Override Settings That Your Users Might Configure In Outlook Or Outlook.


For recommended security guidelines, see security guidelines regarding remote. Web go to the exchange server tab in the microsoft remote connectivity analyzer. Web it was running fine which i confirmed by checking all of my network ports and connections data using netstat command on my amazon linux server.

Web Staged Exchange Migration Or Remote Move Migration In An Exchange Hybrid Deployment:


Web instead, to use powershell in exchange server, you have the following options: For remote mailbox management, the initial version allows you to view recipients, accepted domains. Web remote registry service must be set to automatic and cannot be disabled.

I Am Logged Into The Server With My Domain Admin Credentials.


Synchronization, notification, availability, and automatic replies. Synchronization, notification, availability, and automatic replies these tests walk through many basic exchange web services tasks to confirm they're. Open the exchange management shell on an exchange server or that you've.

No comments:

Post a Comment

Harvey Weinstein Conviction Thrown Out The New York Times

Table Of Content Interactive Animations with CSS and JavaScript Become a web designer with Webflow How to Create Your First Website Learn we...